Menurut studi terbaru, penggunaan diagram skema pada basis data dapat meningkatkan efisiensi sistem hingga 30%. Dengan memahami struktur data lebih baik, pengembang dapat mengurangi waktu pengembangan dan menghindari kesalahan kritis. Mari kita telaah lebih dalam manfaat dan penerapan diagram skema dalam kehidupan sehari-hari.

Mengapa Diagram Skema Sangat Penting dalam Basis Data

Diagram skema pada basis data sangat penting karena memberikan gambaran visual tentang struktur dan hubungan antar entitas. Dengan diagram ini, pengembang dan analis dapat lebih mudah memahami arsitektur data, mempermudah perancangan sistem, serta meningkatkan kolaborasi tim. Selain itu, diagram skema membantu dalam mengidentifikasi potensi masalah dan mempercepat proses pengembangan.
Memahami Konsep Dasar Skema Diagram

Skema diagram pada basis data adalah representasi visual yang membantu memetakan struktur dan hubungan antar data. Dengan memahami konsep dasar skema diagram, Anda dapat merancang basis data yang lebih efisien. Diagram ini memudahkan pengembang dan pemangku kepentingan dalam memahami alur data, memastikan sistem berjalan dengan baik.
Elemen Utama yang Terdapat dalam Diagram Skema

Diagram skema pada basis data terdiri dari beberapa elemen utama yang penting untuk pemahaman struktur data. Di antaranya adalah entitas, atribut, dan relasi. Entitas merepresentasikan objek, atribut memberikan informasi detail, dan relasi menunjukkan hubungan antar entitas. Ketiga elemen ini saling berinteraksi, membentuk gambaran menyeluruh dari sistem data yang ada.
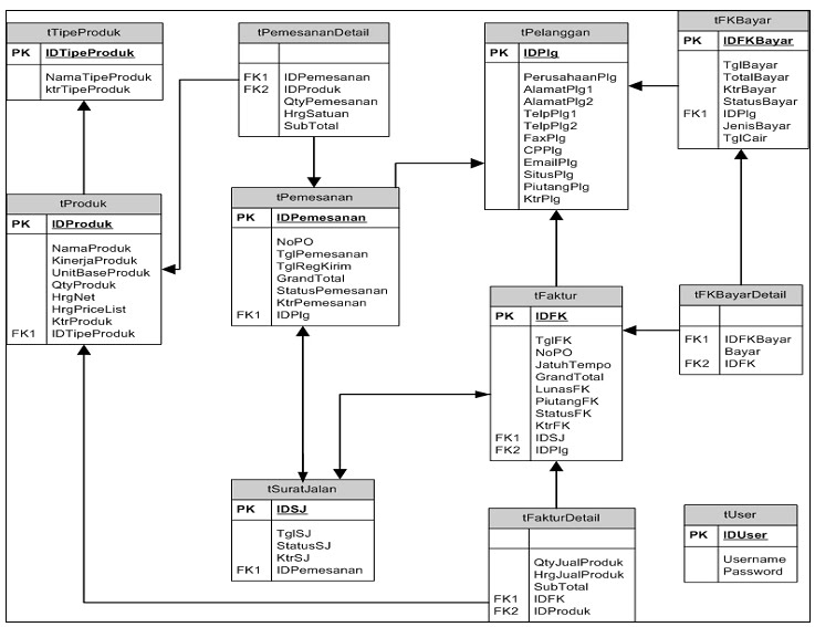
Menggali Manfaat dari Diagram Skema pada Basis Data
![]()
Diagram skema pada basis data menawarkan beragam manfaat penting, mulai dari visualisasi struktur data hingga memudahkan pemahaman hubungan antarentitas. Dengan menggunakan skema diagram, pengembang dapat mendeteksi kesalahan lebih awal dan merancang basis data yang lebih efisien. Ini membuat proses pengembangan menjadi lebih terorganisir dan efektif.
Diagram Skema pada Basis Data: Apa yang Perlu Diketahui
Diagram skema pada basis data adalah representasi visual yang menunjukkan struktur data dan hubungan antar entitas. Memahami diagram ini sangat penting bagi pengembang dan analis, karena membantu dalam perancangan dan pemeliharaan database. Dengan skema diagram yang jelas, pengelolaan data menjadi lebih efisien dan terorganisir.
Proses Pembuatan Skema Diagram yang Efisien

Proses pembuatan skema diagram yang efisien untuk basis data dimulai dengan analisis kebutuhan pengguna. Selanjutnya, identifikasi entitas dan relasi di antara mereka. Menggunakan perangkat lunak khusus, Anda dapat merancang diagram skema dengan jelas, memastikan struktur data yang logis dan terorganisir.
Hasilnya, diagram skema pada basis data menjadi alat yang efektif untuk pemahaman dan pengelolaan data.
Tantangan yang Dihadapi dalam Mendesain Skema Diagram

Mendesain skema diagram pada basis data bukanlah tugas yang mudah. Salah satu tantangan utama adalah memastikan bahwa semua elemen berfungsi secara harmonis. Selain itu, perlu mempertimbangkan kebutuhan pengguna dan integrasi data yang kompleks. Ketidakjelasan dalam hubungan antar tabel dapat menyebabkan kebingungan dan kesalahan dalam analisis data.
Tools yang Membantu dalam Membuat Diagram Skema

Dalam membuat diagram skema pada basis data, berbagai tools dapat sangat membantu. Software seperti Lucidchart dan Draw.io menawarkan antarmuka yang intuitif untuk merancang skema diagram dengan mudah. Selain itu, ERDPlus dan MySQL Workbench juga sangat efektif dalam menggambarkan relasi antar tabel secara visual, memudahkan pemahaman struktur data yang kompleks.
Contoh Kasus Penggunaan Diagram Skema dalam Proyek Nyata

Dalam proyek nyata, diagram skema pada basis data sangat berperan penting. Misalnya, dalam pengembangan aplikasi e-commerce, diagram skema digunakan untuk memetakan hubungan antara produk, pengguna, dan transaksi. Dengan cara ini, tim pengembang dapat memastikan bahwa struktur data mendukung kebutuhan fungsional aplikasi secara efektif.
Menerapkan Diagram Skema untuk Meningkatkan Kinerja Sistem
![]()
Menerapkan diagram skema pada basis data adalah langkah cerdas untuk meningkatkan kinerja sistem. Dengan visualisasi yang jelas, diagram skema membantu dalam mengidentifikasi relasi antar tabel, memudahkan optimasi query, dan mempercepat pengambilan keputusan. Hasilnya, sistem menjadi lebih efisien dan responsif terhadap kebutuhan pengguna.
Dengan memahami diagram skema pada basis data, pengembang dapat merancang sistem yang lebih efisien dan terstruktur. Diagram ini membantu dalam visualisasi hubungan antar data, memudahkan analisis, serta memastikan integritas data. Mengoptimalkan penggunaannya akan meningkatkan kualitas pengembangan sistem dan mendukung pengambilan keputusan yang lebih baik.